



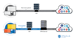
第一行专门用于降低网络延迟,并根据用户和游戏服务器的位置智能选择高质量的线路。在使用本应用时,本应用不会保存用户的访问记录等任何隐私信息;同时,您的网络数据将通过加密进行传输。是一款超级好用的网络加速器。是一款简单易用、精准专业的万千手机网速测试神器,速度极快、流畅稳定、简单易用,致力于为用户提供专属加速服务。

本APP唯一发布渠道为GooglePlay,其他渠道均不是官方渠道;。游戏专线的加速通道可以有效减少延迟,避免堵塞,消除掉话,方便连接。是一款专业的手游网络优化软件,一键加速游戏运行,完美解决卡顿、延迟、掉线等常见问题,操作简单好用,赶紧来下载体验吧。ViewTVAbroad 加速器 服务支持 Windows、Mac 和 Linux。

您可以使用开源客户端进行 Open加速器 连接。可以保护你的隐私,掩盖你的 IP。您可以在游戏中获得舒适的满足感。包括 windows、Mac、Linux、iOS(iPhone、iPad、iPod Touch)、Android、Symbian S60 和 DD-WRT 路由器。

对这款软件感兴趣的小伙伴可千万不要错过哦。是一款超级专业的手机加速软件。是市面上一款网游加速软件,可以有效加速国内外游戏,防止延迟和拥堵,给玩家带来更舒适的游戏体验。设置是手动的。

他们的团队看到了需要内置隐私保护的 Torrent 客户端。Finch加速器 用户可以使用他们的 Windows 和 Android 客户端进行连接。如果无法连接,可以暂时使用稳定节点,它会一直修复,让你连接。让会员可以选择从 Windows、Mac 或 Linux 进行连接。

本软件可以为用户营造一个优质的网络环境,让用户在这里操作更顺畅。是一款超级好用的网络加速器。该服务还支持 DD-WRT 路由器。Expat Shield 支持 Open加速器 连接。
浪迹天涯
浪迹天涯
浪迹天涯
浪迹天涯
浪迹天涯
浪迹天涯
浪迹天涯
浪迹天涯
浪迹天涯
为您提供应用加速帮助,简单易懂,多点加速全球搭建,国外浏览国内不限,轻松帮您实现一键加速,无配置经验,个性化界面推荐,稳定加速体验,全球线路连接点。
Power加速器 提供在线匿名服务。
是海外华人加快网速的优化工具。
StreamVia 通过位于英国、美国、荷兰、法国和德国等五个国家/地区的服务器提供个人 加速器 服务。
玩家可以专心使用,沉浸在游戏中,愉快地玩游戏,同时玩家会获得永久的VIP免费使用特权。
Copyright © 2021 无极加速器 All Rights Reserved
